项目概述
HappyPods 是由 LXDAO 开发的 Mini Grants 管理平台,旨在通过多签自动化工具将"申请→捐赠→资金管理→分配"变成一条公开、可追踪、按贡献度自动发放的透明流程。平台专注于小额、短期、简单的资助项目管理,让社区成员能够快速启动想法并获得激励。
GitHub:GitHub - lxdao-official/happypods: HappyPods Application
Demo:https://hp-demo-sandy.vercel.app/
核心问题与解决方案
- 传统 Grants 申请流程冗长复杂,审批周期长
- 基金会和 Web3 组织难以准确有效激励 MVP 产品或小型提案
- 缺乏透明、可追踪的资金分配机制
- 社区建设者缺乏快速验证想法的渠道
HappyPods 在 Web3 生态中的独特定位:
- 专注小额快速:与传统 Grants 平台相比,HappyPods 专为快速、小额的资助场景设计,满足社区成员快速验证想法的需求,适合 MVP 或短期项目
- 流程简化极致:将冗长的申请流程精简为几个关键步骤,从申请到资金发放全流程透明高效,大大降低参与门槛
- 区块链原生设计:深度集成区块链技术,利用多签钱包和智能合约实现资金自动化管理,确保每笔交易透明可追踪
- 社区驱动创新:由活跃的 Web3 社区 LXDAO 主导开发,确保平台功能与实际需求紧密结合,持续进化迭代
- 开源共建生态:代码完全开源,鼓励社区参与改进和定制,形成良性的共建生态系统
关联 LXDAO 核心路线图
HappyPods 是 LXDAO 最新路线图调整规划的重要组成部分,直接解决了 LXDAO 生态发展中面临的几个关键问题:
- 简化贡献流程:LXDAO 新路线图强调降低社区参与门槛,HappyPods 通过小额快速资助机制,让更多建设者能低成本参与生态建设
- 提升资金透明度:响应 LXDAO 对透明治理的承诺,HappyPods 基于区块链的多签钱包实现了资金流向的完全透明化
- 加速生态创新:支持 LXDAO 探索更多创新方向的目标,通过简化资助流程,鼓励社区成员快速验证想法并迭代
- 优化治理效率:解决 LXDAO 原有治理流程耗时长、效率低的问题,实现快速决策和资源分配
用户角色
1. Grants Pool 创建者 (GP Owner)
- 身份:基金会、DAO 组织、项目方
- 职责:创建和管理 Grants Pool,设置 RFP,审核申请
- 权限:资金管理、项目审批、里程碑审核
2. Pod 申请者 (Applicant)
- 身份:开发者、设计师、社区建设者
- 职责:申请项目、提交里程碑、按时交付
- 权限:创建 Pod 申请、提交交付物、申请延期
3. 平台管理员 (Admin)
- 身份:平台运营方
- 职责:处理纠纷情况,维护平台正常运行
- 权限:拥有 Pod 多签钱包权限,用于处理异常情况
功能与流程
Pod 申请与资金管理流程
1. 申请准备阶段
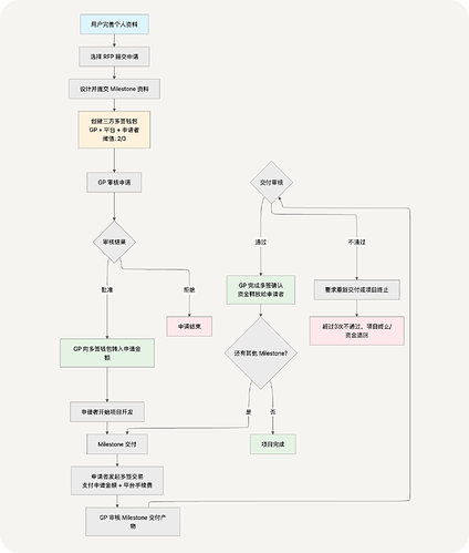
在申请 Pod 之前,申请者需要完成以下准备工作:
- 完善个人资料:上传头像、编写个人描述、添加相关链接(GitHub、社交媒体等),建立专业形象
- 选择合适的 RFP:从平台上可用的 Grants Pool 中浏览并选择符合自己技能和兴趣的 RFP (Request for Proposals)
- 设计项目与里程碑:
- 创建明确、具体的项目标题和描述
- 设计 1-3 个结构清晰的里程碑
- 为每个里程碑明确定义交付物、截止时间和申请金额(限制在 100-500u 之间)
- 确保整体项目周期控制在 1-4 周内,符合小额快速资助的定位
2. 审核与资金设置阶段
申请提交后,系统将启动以下流程:
- 创建三方多签钱包:
- 参与方:GP Owner(资金方)、平台管理员、申请者
- 使用 Safe{Wallet} 多签钱包技术
- 设置签名阈值为 2/3(任意两方签名即可执行交易)
- 此机制确保资金安全,防止单方面操作风险
- GP Owner 初审:
- 审核项目申请的完整性和合理性
- 评估里程碑设计是否明确、可衡量
- 审核资金申请金额是否合理
- 资金注入:
- 申请获批准后,GP Owner 向多签钱包转入申请总金额
- 当前仅支持 Optimism 网络的 USDT 作为资金类型
- 资金锁定在多签钱包中,等待里程碑完成后释放
3. 项目执行阶段
申请获批并完成资金注入后,项目正式启动:
- 开始项目开发:
- 申请者按照提案内容开始执行项目
- 遵循里程碑时间线推进工作
- 里程碑交付:
- 按时提交里程碑交付物
- 提供相关链接、文档或其他证明材料
- 确保交付物符合 RFP 要求和里程碑描述
- 发起多签交易:
- 申请者在提交里程碑交付物后,发起多签交易请求
- 交易内容包括申请的里程碑金额和平台手续费
4. 里程碑审核与资金释放阶段
交付物提交后进入审核流程:
- GP Owner 审核交付物:
- 评估交付物是否符合要求
- 检查质量和完整性
- 审核结果处理:
- 通过:GP Owner 完成多签确认,资金自动释放给申请者
- 不通过:申请者需修改并重新提交交付物
- 项目进程:
- 如有其他里程碑,项目继续进行并重复上述流程
- 所有里程碑完成后,项目标记为完成状态
5. 异常处理机制
为确保项目顺利进行,平台设有以下异常处理机制:
- 延期申请:
- 申请者可申请合理的截止时间延期
- 需提供充分理由,由 GP Owner 审核批准
- 若有交付超时,GP Owner 保留根据情况主动发起终止项目的权利
- 交付审核不通过处理:
- 申请者有三次机会修改并重新提交交付物
- GP Owner 提供明确的修改建议和要求
- 终止机制:
- 同一里程碑超过三次交付审核不通过,项目将自动终止
- 终止后系统自动发起退回剩余资金的多签流程
- 剩余资金返回 GP Owner
- 纠纷处理:
- 平台管理员作为中立第三方参与多签钱包管理
- 在 GP Owner 与申请者产生纠纷时可介入调解
- 拥有必要权限协助解决异常情况
资金安全保障机制
- 多签钱包技术:使用业界领先的 Safe{Wallet} 多签钱包解决方案
- 透明管理:所有资金操作在链上公开透明,可被追踪
- 分散权限:三方共同管理资金,任何单方无法擅自操作资金
- 自动化流程:里程碑审核通过后资金自动释放,减少人为干预
技术栈
HappyPods 基于现代化的 Web3 技术栈构建,采用 Next.js + TypeScript 全栈开发,集成 Safe{Walelt} 交互功能。
核心安全特性
- Safe{Wallet} 多签钱包:采用业界领先的 Safe 多签钱包解决方案
- 多重签名保障资金安全
- 当前仅支持 Optimism 网络的 USDT 作为申请 token
- 透明的链上资金管理
- 钱包集成:支持主流 Web3 钱包连接
待办事项
- 多链支持:加入更多链类型与 token 的支持,目前仅支持 Optimism 上的 USDT 奖励发放
- 对接 FairSharing:实现多人协作奖励发放的自动化分配 https://app.fairsharing.xyz/
- 体验优化:持续改进用户界面和交互体验
- 安全加固:增强平台安全性,防范潜在风险



